ชื่อผู้ใช้  
ผู้ปกครอง
จำรหัสผ่าน
 
 
บทความโครงการ นักศึกษา
1. ชื่อโครงการ ระบบควบคุมการเช่ายืมสินค้า
2. จัดทำโดย
    1.
    2.
    3.
3. อีเมล์
punsaluxtnc310@hotmail.com , channarong243@gmail.com
4. บทคัดย่อ
        โครงการฉบับนี้มีวัตถุประสงค์ เพื่อสร้างและหาประสิทธิภาพระบบควบคุมการเช่ายืมสินค้า สำหรับเช่ายืมสินค้า โดยระบบสามารถบันทึกข้อมูลสินค้า ข้อมูลสมาชิก ข้อมูลการยืม-คืนและข้อมูลรายรับรายจ่ายได้
          การดำเนินการโครงการใช้ กลุ่มตัวอย่างเป็นนักศึกษาระดับประกาศนียบัตรวิชาชีพชั้นสูง(ปวส.) ชั้นปีที่ 2 สาขางานคอมพิวเตอร์ซอฟต์แวรร์ ในภาคเรียนที่ 2 ปีการศึกษา 2558 จำนวน 20 คน โดยมีการสอนการใช้ระบบในครั้งแรก จากนั้นจึงให้ทดลองใช้ระบบด้วยตนเอง เสร็จแล้วให้นักศึกษาตอบแบบสอบถามความพึงพอใจในการใช้งานระบบ ผลการดำเนินการวิจัย พบว่า ระบบควบคุมการเช่ายืมสินค้า ผู้ใช้มีความพึงพอใจอยู่ในระดับมาก โดยมีค่าเฉลี่ย 4.28
5. บทนำ
       ในสภาวะของโลกปัจจุบันมีความก้าวหน้าทางด้านเศรษฐกิจ ทางด้านการศึกษา และทางด้านเทคโนโลยี  ทำให้มีผู้คิดค้นสิ่งอำนวยความสะดวกในการดำเนินชีวิตประจำวันของมนุษย์เป็นอย่างมาก และหนึ่งในนั้นคือโปรแกรมสำเร็จรูป ที่สามารถช่วยย่นระยะเวลาในการทำงานลง ทำให้ผู้ใช้งานสามารถทำงานได้อย่างสะดวก รวดเร็ว มีความแม่นยำสูงตามความต้องการของผู้ใช้งาน อีกประการหนึ่งถึงแม้ว่าปัจจุบันองค์กรต่างๆ ได้มีการผลิตโปรแกรมสำเร็จรูปมาขาย แต่ก็มีข้อจำกัดของซอฟต์แวร์เหล่านั้น เช่น ต้องเสียค่าใช้จ่ายในการติดตั้ง ซอฟแวร์ไม่เหมาะกับหน่วยงานนั้นๆ โดยเฉพาะความลับของหน่วยงานอาจจะถูกเปิดเผยได้
      สืบเนื่องมาจากการเรียนการสอนวิชาวิเคราะห์และออกแบบระบบ ทางครูผู้สอนวิชาดังกล่าวได้มีการมอบหมายให้ศึกษาเกี่ยวกับระบบของสถานประกอบการ ทางคณะผู้จัดทำได้ทำการเลือกศึกษาระบบของร้านเช่าหนังสือ พบว่าระบบของร้านนั้น ยังใช้การจดบันทึก ทั้งข้อมูลของสมาชิก ข้อมูลหนังสือหรือแม้แต่ข้อมูลรายรับรายจ่ายก็ตาม ทางคณะผู้จัดทำจึงได้ทำการออกแบบระบบใหม่โดยใช้ระบบคอมพิวเตอร์เข้ามาแก้ไขปัญหาต่างๆ แต่ก็เป็นเพียงการวิเคราะห์และออกแบบไว้เบื้องต้นเท่านั้น ผู้จัดทำจึงใคร่ที่อยากจะต่อยอดเพื่อให้เข้าใจถึงกระบวนการทำงานมากขึ้น
      จากเหตุผลดังกล่าวทางผู้จัดทำจึงมีแนวคิดที่จะสร้างระบบควบคุมการเช่ายืมสินค้า เพื่อสร้างและแก้ไขปัญหาเกี่ยวกับระบบร้านเช่ายืมสินค้า โดยใช้ระบบร้านเช่าหนังสือเป็นต้นแบบในการศึกษา เพื่อที่จะแบ่งเบาภาระในเรื่องการเก็บประวัติสินค้า ประวัติสมาชิก การค้นหาสมาชิก การค้นหาสินค้าต่างๆ หรือแม้แต่ระบบที่แจ้งเตือนสินค้าค้างส่ง ระบบติดต่อสื่อสารทางอีเมล์กับสมาชิกได้
 
6. วัตถุประสงค์ของการวิจัย
       1 ) เพื่อออกแบบและสร้างระบบควบคุมการเช่ายืมสินค้า
       2 ) เพื่อหาประสิทธิภาพการทำงานของระบบควบคุมการเช่ายืมสินค้า
7. ขอบเขตของการวิจัย
       การออกแบบและสร้างระบบควบคุมการเช่ายืมสินค้ามีรายละเอียด ดังนี้
       1 )  ด้านเนื้อหา ที่นำมาสร้างและหาประสิทธิภาพ ในการสร้างระบบควบคุมการเช่ายืมสินค้าในรูปแบบออนไลน์ เป็นการมุ่งเน้นที่จะแก้ไขปัญหาเกี่ยวกับระบบเช่ายืมให้มีประสิทธิภาพมากขั้น ง่ายต่อการตรวจสอบ ทำให้เกิดความสะดวกรวดเร็ว ประหยัดเวลาและลดข้อผิดพลาดในการทำงาน
        2 )  ด้านขอบข่าย
               2.1  ด้านความสามารถของโปรแกรม
                  2.1.1  ระบบสามารถบันทึกข้อมูลสินค้าได้ รายละเอียดเกี่ยวกับข้อมูลสินค้ามีดังนี้
                                  -  ประเภทของสินค้า
                                  -  ยี่ห้อ
                                  -  ราคา
                                  -  สามารถเพิ่มรายละเอียดเพิ่มเติมได้
                  2.1.2  ระบบสามารถบันทึกข้อมูลสมาชิกได้ รายละเอียดเกี่ยวกับข้อมูลสมาชิกมีดังนี้
                                  -  รหัสสมาชิก
                                  -  ชื่อสมาชิก
                                  -  รหัสประจำตัวประชาชนของสมาชิก
                                  -  ที่อยู่ของสมาชิก
                                  -  เบอร์โทรติดต่อ และ อีเมล์ของสมาชิก
                  2.1.3  ระบบสามารถออกบัตรสมาชิกได้ รายละเอียดเกี่ยวกับบัตรสมาชิกมีดังนี้
                                -  วันที่สมัครสมาชิก
                                -  รหัสสมาชิก
                                -  ชื่อสมาชิก
                                -  เบอร์โทรติดต่อ และ อีเมล์ของสมาชิก
                  2.1.4  ระบบสามารถตรวจเช็คได้สมาชิกที่ค้างส่งสินค้าได้
                                -  ชื่อสินค้าที่ค้างส่ง
                                -  ชื่อและรหัส สมาชิกที่ค้างส่ง
                                -  ระยะเวลาที่ค้างส่ง
                                -  ค่าปรับล่วงเวลา       
                  2.1.5  ระบบสามารถตรวจสอบจำนวนสินค้าในร้านรวมถึงสามารถแจ้งสถานะของสินค้าได้ 
                  2.1.6    ระบบสามารถออนไลน์ได้ เพื่อให้ให้สมาชิกสามารถตรวจสอบสถานะของสินค้าต่างๆ รวมถึงสินค้า ที่มาใหม่ได้
                  2.1.7    ระบบสามารถสรุปยอดรวมรายรับ-รายจ่าย ของทางร้านได้
                  2.1.8    ระบบสามารถแก้ไขโครงสร้างภายในของระบบได้ (ระบบหลังบ้าน)
               2.2  ด้านทรัพยากร
                       1 )  โปรแกรมที่ใช้สร้างระบบ adobe dreamweaver  6
                       2 )  ระบบฐานข้อมูลและการเชื่อมต่อ Phpmyadmin
               2.3  คู่มือการใช้ระบบเช่ายืมสินค้า
               2.4  แบบประเมินประสิทธิภาพของระบบ
               2.5  แบบประเมินความพึงพอใจ
     3 )  ด้านระยะเวลา ตลอดภาคเรียนที่ 2 ปีการศึกษา 2558
     4 ) ประชากรและกลุ่มตัวอย่าง  ประชากรที่ใช้ในการวิจัยครั้งนี้ เป็นนักศึกษาระดับประกาศนียบัตรวิชาชีพชั้นสูง (ปวส.) สาขางานคอมพิวเตอร์ซอฟต์แวร์ สาขาวิชาเทคโนโลยีคอมพิวเตอร์ วิทยาลัยเทคนิคแพร่ กลุ่มตัวอย่างที่นำมาศึกษา มีจำนวน 20 คน โดยใช้วิธีการเลือกแบบเจาะจง
 
8. สมมุติฐาน
ระบบควบคุมการเช่ายืมสินค้าในรูปแบบออนไลน์ สามารถทำงานได้อย่างมีประสิทธิภาพ
9. วิธีดำเนินการวิจัย
          1 )  ศึกษาข้อมูลเพื่อเตรียมการโครงการ ผู้จัดทำได้ศึกษาข้อมูลเกี่ยวกับการวิเคราะห์และออกแบบระบบ การออกแบบฐานข้อมูลและการเขียนระบบโดยภาษา PHP ร่วมกับ MySQL
          2 )  วิเคราะห์ข้อมูลเกี่ยวการทำงานของระบบและกำหนดขอบเขตเพื่อให้ตรงกับความต้องการของผู้ใช้งาน
          3 )   การสร้างและออกแบบ ระบบควบคุมเช่ายืม-สินค้า
          4 )  ทดสอบหาประสิทธิภาพของระบบควบคุมเช่ายืม-สินค้า มีการใช้แบบประเมินประสิทธิภาพนวัตกรรมจากผู้เชี่ยวชาญ และแบบประเมินความพึงพอใจจากผู้ทดลองใช้
          5 )   กำหนดกลุ่มตัวอย่าง คือนักศึกษาระดับประกาศนียบัตรวิชาชีพชั้นสูง (ปวส.) ชั้นปีที่ 2 สาขางานคอมพิวเตอร์ซอฟต์แวร์ สาขาวิชา เทคโนโลยีคอมพิวเตอร์ วิทยาลัยเทคนิคแพร่  สำนักงานคณะกรรมการการอาชีวศึกษา  จำนวน 20 คน วิธีการเลือกแบบเฉพาะเจาะจง
          6 )  สอนการใช้งานระบบให้กับที่เป็นกลุ่มตัวอย่าง
          7 )  นักศึกษาทดลองใช้ระบบควบคุมเช่ายืม-สินค้า
 
9.1 ประชากรและกลุ่มตัวอย่าง
       ประชากรและกลุ่มตัวอย่าง  ประชากรที่ใช้ในการวิจัยครั้งนี้ เป็นนักศึกษาระดับประกาศนียบัตรวิชาชีพชั้นสูง (ปวส.) สาขางานคอมพิวเตอร์ซอฟต์แวร์ สาขาวิชาเทคโนโลยีคอมพิวเตอร์ วิทยาลัยเทคนิคแพร่ กลุ่มตัวอย่างที่นำมาศึกษา มีจำนวน 20 คน โดยใช้วิธีการเลือกแบบเจาะจง
9.2 สร้างเครื่องมือที่ใช้ในโครงการ
          การออกแบบและพัฒนาระบบเช่ายืมสินค้าในรูปแบบออนไลน์ มีขั้นตอนในการออกแบบ โดยมีรายละเอียด ดังต่อไปนี้
                         
                                         ภาพที่ 1  ลำดับขั้นตอนการดำเนินงาน

          3.1  วิเคราะห์สภาพปัญหาหรือประเมินความต้องการของผู้ใช้นวัตกรรม
          3.2  ศึกษาทฤษฎีและหลักการที่เกี่ยวข้อง
          3.3  กำหนดขอบเขตของโปรแกรม ทรัพยากร และฐานข้อมูลที่ใช้เขียนโปรแกรม
          3.4  ออกแบบและเขียนระบบควบคุมการเช่ายืมสินค้า

 
                             ภาพที่ 2 กระบวนการตามลำดับชั้นของแผนภาพ DFD
                                                 ภาพที่ 3 แผนภาพคอนแท็กซ์ : ระบบเช่ายืมสินค้า

                                            ภาพที่ 4 แผนภาพ DFD ระดับ 1



               ภาพที่ 5 แผนภาพ DFD ระดับ 2 ของกระบวนการที่ 1 ( สมัครสมาชิก )



           ภาพที่ 6 แผนภาพ DFD ระดับ 3  ของกระบวนการที่ 2 ( บันทึกข้อมูลสินค้า )



               ภาพที่ 7 แผนภาพ DFD ระดับ 4 ของกระบวนการที่ 3 ( ยืมสินค้า )




           ภาพที่ 8 แผนภาพ DFD ระดับ 5 ของกระบวนการที่ 4 ( คืนหนังสือ )




           ภาพที่ 9 แผนภาพ DFD ระดับ 6 ของกระบวนการที่ 5 ( ติดต่อลูกค้าทางอีเมล์ )




           ภาพที่ 10 แผนภาพ DFD ระดับ 7 ของกระบวนการที่ 6 ( บัญชี )




           ภาพที่ 11  ผังการตัดสินใจแบบต้นไม้




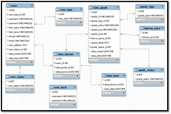
           ภาพที่ 12  แผนภาพ E-R ของระบบยืมสินค้า


          
           ภาพที่ 13 ​ แสดงหน้า Login ของระบบเช่ายืมสินค้า 

         
           ภาพที่ 14 ​แสดงหน้าเพิ่มสินค้า ของระบบเช่ายืมสินค้า




         
           ภาพที่ 15 ​แสดงหน้ารายการสินค้า ของระบบเช่ายืมสินค้า




         
           ภาพที่ 16 ​แสดงหน้าประวัติการยืม ของระบบเช่ายืมสินค้า


          3.5  ออกแบบเครื่องมือที่ใช้ประเมินประสิทธิภาพ


                  แบบฟอร์มการตรวจสอบคุณภาพแบบสอบถาม


ตารางที่ 1  แบบฟอร์มการตรวจสอบคุณภาพแบบสอบถามของผู้ทรงคุณวุฒิ



                  การวิเคราะห์เลือกคำถามจากผู้ทรงคุณวุฒิ

ตารางที่ 2  การวิเคราะห์เลือกคำถามจากผู้ทรงคุณวุฒิ


แสดงการคิดคำนวณค่า IOC
        ข้อ 1  ผลรวมของคะแนนผู้เชี่ยวชาญ เท่ากับ 2
                จำนวนผู้เชี่ยวชาญ  3  คน
               ค่า IOC เท่ากับ 2/3 = 0.667
               มีค่ามากกว่า 0.5 ถือว่าคำถามข้อนี้ใช้ได้
        ข้อ 2  ผลรวมของคะแนนผู้เชี่ยวชาญ เท่ากับ 3
               จำนวนผู้เชี่ยวชาญ  3  คน
               ค่า IOC เท่ากับ 3/3 = 1
               มีค่ามากกว่า 0.5 ถือว่าคำถามข้อนี้ใช้ได้
        ข้อ 3  ผลรวมของคะแนนผู้เชี่ยวชาญ เท่ากับ 3
               จำนวนผู้เชี่ยวชาญ  3  คน
               ค่า IOC เท่ากับ 3/3 = 1
               มีค่ามากกว่า 0.5 ถือว่าคำถามข้อนี้ใช้ได้
        ข้อ 4  ผลรวมของคะแนนผู้เชี่ยวชาญ เท่ากับ 3
               จำนวนผู้เชี่ยวชาญ  3  คน
               ค่า IOC เท่ากับ 3/3 = 1
               มีค่ามากกว่า 0.5 ถือว่าคำถามข้อนี้ใช้ได้
        ข้อ 5  ผลรวมของคะแนนผู้เชี่ยวชาญ เท่ากับ 3
               จำนวนผู้เชี่ยวชาญ  3  คน
               ค่า IOC เท่ากับ 3/3 = 1
               มีค่ามากกว่า 0.5 ถือว่าคำถามข้อนี้ใช้ได้
        ข้อ 6  ผลรวมของคะแนนผู้เชี่ยวชาญ เท่ากับ 3
               จำนวนผู้เชี่ยวชาญ  3  คน
               ค่า IOC เท่ากับ 3/3 = 1
               มีค่ามากกว่า 0.5 ถือว่าคำถามข้อนี้ใช้ได้
        ข้อ 7  ผลรวมของคะแนนผู้เชี่ยวชาญ เท่ากับ 3
               จำนวนผู้เชี่ยวชาญ  3  คน
               ค่า IOC เท่ากับ 3/3 = 1
               มีค่ามากกว่า 0.5 ถือว่าคำถามข้อนี้ใช้ได้
        ข้อ 8  ผลรวมของคะแนนผู้เชี่ยวชาญ เท่ากับ 3
               จำนวนผู้เชี่ยวชาญ  3  คน
               ค่า IOC เท่ากับ 3/3 = 1
               มีค่ามากกว่า 0.5 ถือว่าคำถามข้อนี้ใช้ได้
        ข้อ 9  ผลรวมของคะแนนผู้เชี่ยวชาญ เท่ากับ 2
               จำนวนผู้เชี่ยวชาญ  3  คน
               ค่า IOC เท่ากับ 2/3 = 0.667
               มีค่ามากกว่า 0.5 ถือว่าคำถามข้อนี้ใช้ได้
        ข้อ 10    ผลรวมของคะแนนผู้เชี่ยวชาญ เท่ากับ 2
                จำนวนผู้เชี่ยวชาญ  3  คน
                ค่า IOC เท่ากับ 2/3 = 0.667
                มีค่ามากกว่า 0.5 ถือว่าคำถามข้อนี้ใช้ได้
        ข้อ 11    ผลรวมของคะแนนผู้เชี่ยวชาญ เท่ากับ 3
                จำนวนผู้เชี่ยวชาญ  3  คน
                ค่า IOC เท่ากับ 3/3 = 1
                มีค่ามากกว่า 0.5 ถือว่าคำถามข้อนี้ใช้ได้
        ข้อ 12    ผลรวมของคะแนนผู้เชี่ยวชาญ เท่ากับ 3
                จำนวนผู้เชี่ยวชาญ  3  คน
                ค่า IOC เท่ากับ 3/3 = 1
                มีค่ามากกว่า 0.5 ถือว่าคำถามข้อนี้ใช้ได้
        ข้อ 13    ผลรวมของคะแนนผู้เชี่ยวชาญ เท่ากับ 2
                จำนวนผู้เชี่ยวชาญ  3  คน
                ค่า IOC เท่ากับ 2/3 = 0.667
                มีค่ามากกว่า 0.5 ถือว่าคำถามข้อนี้ใช้ได้
        ข้อ 14    ผลรวมของคะแนนผู้เชี่ยวชาญ เท่ากับ 2
                จำนวนผู้เชี่ยวชาญ  3  คน
                ค่า IOC เท่ากับ 2/3 = 0.667
                มีค่ามากกว่า 0.5 ถือว่าคำถามข้อนี้ใช้ได้
        ข้อ 15    ผลรวมของคะแนนผู้เชี่ยวชาญ เท่ากับ 3
                จำนวนผู้เชี่ยวชาญ  3  คน
                ค่า IOC เท่ากับ 3/3 = 1
                มีค่ามากกว่า 0.5 ถือว่าคำถามข้อนี้ใช้ได้
        ข้อ 16    ผลรวมของคะแนนผู้เชี่ยวชาญ เท่ากับ 3
                จำนวนผู้เชี่ยวชาญ  3  คน
                ค่า IOC เท่ากับ 3/3 = 1
                มีค่ามากกว่า 0.5 ถือว่าคำถามข้อนี้ใช้ได้
        ข้อ 17    ผลรวมของคะแนนผู้เชี่ยวชาญ เท่ากับ 3
                จำนวนผู้เชี่ยวชาญ  3  คน
                ค่า IOC เท่ากับ 3/3 = 1
                มีค่ามากกว่า 0.5 ถือว่าคำถามข้อนี้ใช้ได้
        ข้อ 18    ผลรวมของคะแนนผู้เชี่ยวชาญ เท่ากับ 3
                จำนวนผู้เชี่ยวชาญ  3  คน
                ค่า IOC เท่ากับ 3/3 = 1
                มีค่ามากกว่า 0.5 ถือว่าคำถามข้อนี้ใช้ได้
        ข้อ 19    ผลรวมของคะแนนผู้เชี่ยวชาญ เท่ากับ 3
                จำนวนผู้เชี่ยวชาญ  3  คน
                ค่า IOC เท่ากับ 3/3 = 1
                มีค่ามากกว่า 0.5 ถือว่าคำถามข้อนี้ใช้ได้
        ข้อ 20    ผลรวมของคะแนนผู้เชี่ยวชาญ เท่ากับ 3
                จำนวนผู้เชี่ยวชาญ  3  คน
                ค่า IOC เท่ากับ 3/3 = 1
                    มีค่ามากกว่า 0.5 ถือว่าคำถามข้อนี้ใช้ได้



          แบบประเมินความพึงพอใจในการใช้ระบบควบคุมการเช่ายืมสินค้า
        แบบประเมินความคิดเห็นที่มีต่อระบบควบคุมการเช่ายืมสินค้า เป็นแบบสอบถามความคิดเห็นของผู้ใช้ที่มีต่อระบบ ผลการประเมินของท่านจะเป็นประโยชน์อย่างยิ่งในการปรับปรุงระบบควบคุมการเช่ายืมสินค้า ให้มีความสมบูรณ์และดียิ่งขึ้นไป
 
คำชี้แจง      แบบประเมินแบ่งออกเป็น 3 ตอน
                  ตอนที่ 1 เป็นข้อมูลพื้นฐานของผู้ตอบแบบสอบถาม
                  ตอนที่ 2 ความสะดวกในการใช้งาน ระบบควบคุมการเช่ายืมสินค้ามีทั้งหมด 3 ด้านดังนี้
                     ด้านที่ 1 ด้านการตรงตามความต้องการของผู้ใช้
                     ด้านที่ 2 ด้านการทำงานได้ตามฟังก์ชันการทำงาน
                     ด้านที่ 3 ด้านรูปลักษณ์และความง่ายต่อการใช้งาน
                 ตอนที่ 3 เป็นข้อคิดเห็นและข้อเสนอแนะอื่นๆ
 
ตอนที่ 1      เป็นข้อมูลพื้นฐานของผู้ตอบแบบสอบถาม
                 โปรดทำเครื่องหมายเช็คถูก  ลงใน [ ] ที่อยู่หน้าข้อความที่เกี่ยวข้องกับผู้ประเมิน


       

ตอนที่ 2      เป็นแบบประเมินความพึงพอใจ ในการใช้โปรแกรมศูนย์ซ่อมบำรุงรักษาคอมพิวเตอร์ และอุปกรณ์ต่อพ่วง ซึ่งจะประเมินทั้งหมด 3 ด้าน ดังนี้
                   ด้านที่ 1 ด้านการตรงตามความต้องการของผู้ใช้โปรแกรม
                   ด้านที่ 2 ด้านการทำงานได้ตามฟังก์ชันการทำงาน
                   ด้านที่ 3 ด้านความง่ายต่อการใช้งานโปรแกรม
 
คำชี้แจง      โปรดทำเครื่องหมาย เช็คถูก ลงในช่องที่ตรงกับความจริงมากที่สุด
                   5 หมายถึง        ในระดับดี มากที่สุด
                   4 หมายถึง        ในระดับดี มาก
                   3 หมายถึง        ในระดับดี ปานกลาง
                   2 หมายถึง        ในระดับดี น้อย
                   1 หมายถึง        ในระดับดี น้อยที่สุด

ตารางที่ 3  แบบฟอร์มการประเมินความพึงพอใจของผู้ใช้งานโปรแกรม


ข้อเสนอแนะ
.................................................................................................................................

 
9.3 ดำเนินการเก็บรวบรวมข้อมูล
                โครงการครั้งนี้ เลือกนักศึกษาระดับประกาศนียบัตรวิชาชีพชั้นสูง(ปวส.) ชั้นปีที่ 2 สสาขางานคอมพิวเตอร์ซอฟต์แวร์ สาขาวิชา เทคโนโลยีคอมพิวเตอร์ วิทยาลัยเทคนิคแพร่  สำนักงานคณะกรรมการการอาชีวะศึกษา เพื่อหาคำตอบของโครงการครั้งนี้โดยกำหนดเป็นขั้นตอนได้ดังนี้

                                                  
                             ภาพที่ 17 ​  ผังแสดงกระบวนการวิเคราะห์ออกแบบเครื่องมือสำหรับการประเมิน
 
                         
                             ภาพที่ 18 การใช้ระบบควบคุมการเช่ายืมสินค้ากับกลุ่มตัวอย่าง

                         
                              ภาพที่ 19 การใช้ระบบควบคุมการเช่ายืมสินค้ากับกลุ่มตัวอย่าง

 
9.4 การวิเคราะห์ข้อมูล
      1) การวิเคราะห์คุณภาพของแบบประเมิณ
      การหาค่าดัชนีความสอดคล้องระหว่างแบบประเมินและวัตถุประสงค์                                                   
                           
            IOC   คือ ค่าดัชนีความสอดคล้อง(Index of Congruency)
            คือ ผลรวมคะแนนความคิดเห็นของผู้เชี่ยวชาญ
             N      คือ จำนวนผู้เชี่ยวชาญ
      2) การวิเคราะห์หาคุณภาพชุดการสอนจากผู้เชี่ยวชาญ
                               
                แทน คะแนนเฉลี่ย

           แทน ผลรวมของคะแนนทั้งหมด

             N     แทน จำนวนข้อมูล
        3) ส่วนเบี่ยงเบนมาตรฐาน (standard Deviation)
                         
              S.D  คือ ส่วนเบี่ยงเบนมาตรฐานของกลุ่มตัวอย่าง  

             คือ ผลของคะแนนแต่ละตัวยกกำลังสอง

              คือ ผลรวมของคะแนนทั้งหมดยกกำลังสอง
                N        คือ จำนวนข้อมูลของกลุ่มตัวอย่าง
10. ผลของการวิจัย
          การวิเคราะห์ข้อมูล การสร้างและหาประสิทธิภาพระบบควบคุมเช่ายืมสินค้า มีการวิเคราะห์โดยแยกเป็นตอนตามวัตถุประสงค์ของการศึกษาและผลการวิเคราะห์ข้อมูลโดยนำเสนอตามลำดับ ดังนี้
          ผลการวิเคราะห์ข้อมูลนำเสนอรวม 5 ตอน ดังนี้
                       ตอนที่ 1      ผลการวิเคราะห์ข้อมูลพื้นฐานของผู้ตอบแบบสอบถาม
                       ตอนที่ 2  ผลการวิเคราะห์ข้อมูลประเมินผลการใช้ระบบด้านการตรงตาม
                                  ความต้องการของผู้ใช้
                       ตอนที่ 3  ผลการวิเคราะห์ข้อมูลประเมินผลการใช้ระบบด้านการทำงานได้
                                  ตามฟังก์ชันการทำงาน
                       ตอนที่ 4  ผลการวิเคราะห์ข้อมูลประเมินผลการใช้ระบบด้านด้านรูปลักษณ์ 
                                     และความง่ายต่อการใช้งาน
                       ตอนที่ 5  ผลการวิเคราะห์ข้อมูลประเมินผลการใช้ระบบในภาพรวมทุกด้าน

ตอนที่ 1   ผลการวิเคราะห์ข้อมูลพื้นฐานของผู้ตอบแบบสอบถาม
ตารางที่ 4  ผลการวิเคราะห์ข้อมูลพื้นฐานของผู้ตอบแบบสอบถาม
       
          จากตารางที่ 1 ผู้ตอบแบบสอบถามทั้ง 20 คน เป็นเพศชาย 20 คน คิดเป็น 100% และอายุส่วนใหญ่อยู่ที่เกณฑ์ 16-20 ปี คิดเป็น 100% ประสบการณ์ใช้งานโปรแกรมคิดเป็น 100%

ตอนที่ 2  ผลการวิเคราะห์ข้อมูลประเมินผลการใช้ระบบด้านตรงตามความต้องการของผู้ใช้
       ตารางแสดงระดับความพึงพอใจในการใช้ระบบควบคุมการเช่ายืมสินค้า ด้านการตรงตามความต้องการของผู้ใช้ คือ ในแต่ละฟอร์มการทำงานระบบตรงตามความต้องการใช้งานของผู้ใช้ เหมาะสมกับการใช้งานในการเช่ายืมสินค้า
ตารางที่ 5  ผลการวิเคราะห์ข้อมูลประเมินผลการใช้ระบบด้านการตรงตามความต้องการ
                 ของผู้ใช้
       
        จากตารางที่ 2 พบว่า ความพึงพอใจในการใช้ระบบควบคุมการเช่ายืมสินค้า ด้านการตรงตามความต้องการของผู้ใช้ โดยภาพรวมอยู่ในระดับพึงพอใจมาก (  = 4.38) และเมื่อพิจารณาเป็นรายการประเมิน พบว่า ทุกรายการประเมินอยู่ในระดับมากและมากที่สุด โดยความพึ่งพอใจในความสามารถในส่วนการเข้าสู่ระบบตรงตามความต้องการของผู้ใช้ เป็นรายการประเมินอยู่ในระดับมากที่สุด โดยความพึงพอใจในการใช้ระบบ มีค่าเฉลี่ยมากที่สุด (  = 5.00) และค่าเฉลี่ยที่น้อยที่สุดคือ  (  = 4.55)

 ตอนที่ 3  ผลการวิเคราะห์ข้อมูลประเมินผลการใช้ระบบด้านการทำงานได้ตามฟังก์ชันการทำงาน
       ตารางแสดงระดับความพึงพอใจในการใช้ระบบควบคุมการเช่ายืมสินค้า ด้านการทำงานได้ตามฟังก์ชันการทำงาน คือระบบมีความสะดวกในการใช้งาน   ใช้งานได้อย่างคล่องแคล่วรวดเร็ว
ตารางที่ 6  ผลการวิเคราะห์ข้อมูลประเมินผลการใช้ระบบด้านการทำงานได้ตามฟังก์ชัน
       การทำงาน
      
        จากตารางที่ 3 พบว่า ความพึงพอใจในการใช้ระบบควบคุมการเช่ายืมสินค้า ด้านการทำงานได้ตามฟังก์ชันการทำงาน โดยภาพรวมอยู่ในระดับพึงพอใจมาก (  = 4.44) และเมื่อพิจารณาเป็นรายการประเมิน พบว่า ทุกรายการประเมินอยู่ในระดับมากและมากที่สุด โดยการใช้คำสั่งต่างๆ ในส่วนของเมนูมีความสะดวก และ ระบบมีความรวดเร็วในการประมวลผลมีค่าเฉลี่ยมากที่สุด
(  = 4.80) และค่าเฉลี่ยที่น้อยที่สุด (  = 3.95)

ตอนที่ 4 ผลการวิเคราะห์ข้อมูลประเมินผลการใช้ระบบด้านรูปลักษณ์และความง่ายต่อการใช้งาน
       ตารางแสดงระดับความพึงพอใจในการใช้ระบบควบคุมการเช่ายืมสินค้า ด้านรูปลักษณ์และความง่ายต่อการใช้งาน คือ ในส่วนของรูปร่าง ลักษณะระบบใช้งานได้ง่าย และภาษาที่ใช้ในการอธิบายสามารถเข้าใจได้ง่าย
ตารางที่ 7  ผลการวิเคราะห์ข้อมูลประเมินผลการใช้ระบบด้านรูปลักษณ์และความง่ายต่อ
                 การใช้งาน
      
        จากตารางที่ 4 พบว่า ความพึงพอใจในการใช้ระบบควบคุมการเช่ายืมสินค้า ด้านรูปลักษณ์และความง่ายต่อการใช้งาน โดยภาพรวมอยู่ในระดับพึงพอใจมาก (  = 4.38) และเมื่อพิจารณาเป็นรายการประเมิน พบว่า ทุกรายการประเมินอยู่ในระดับมากและมากที่สุด โดยความเหมาะสมในการใช้สัญลักษณ์หรือรูปภาพในการสื่อความหมายมีค่าเฉลี่ยมากที่สุด (  = 4.80) และค่าเฉลี่ยที่น้อยที่สุด (  = 4.10)

ตอนที่ 5 ผลการวิเคราะห์ข้อมูลประเมินผลการใช้ระบบในภาพรวมทุกด้าน
      สรุปภาพรวมผลการวิเคราะห์ข้อมูลความพึงพอใจในการใช้ระบบควบคุมการเช่ายืมสินค้า มีดังนี้
ตารางที่ 8  ผลการวิเคราะห์ข้อมลประเมินผลการใช้ระบบในภาพรวมทุกด้าน

      
        จากตารางที่ 5 ความพึงพอใจในการใช้ระบบควบคุมการเช่ายืมสินค้า โดยภาพรวมทุกด้าน มีความคิดเห็นอยู่ในระดับ มาก  (   =4.55) เมื่อพิจารณาเป็นรายการประเมินในแต่ละด้าน พบว่า ด้านรูปลักษณ์และความง่ายต่อการใช้งาน มีค่าเฉลี่ยสูงสุด คือ 4.83

 
11. การอภิปรายผล หรือการวิจารณ์และสรุป
        จากผลการสร้างและหาประสิทธิภาพระบบควบคุมเช่ายืมสินค้า พบว่าระบบควบคุมการเช่ายืมสินค้า สามารถใช้งานได้จริงและเป็นประโยชน์ต่อการเช่ายืมขึ้นอีกมาก จุดเด่นของระบบคือ ระบบสามารถบันทึก ลบและแก้ไขข้อมูลสมาชิก ข้อมูลสินค้าและข้อมูลการยืม-คืนสินค้าได้ ทำให้ลดความเสี่ยงของข้อมูลที่จะสูญหายได้จากเดิมที่ทำการบันทึกลงในกระดาษ มีระบบป้องกันการยืมสินค้าเกินหากยืมสินค้าเกิดจากที่กำหนดไว้ ระบบจะทำการระงับการยืมสินค้าทำให้ไม่สามารถยืมสินค้าได้อีกจนกว่าจะดำเนินการคืนสินค้าทำให้ลดความเสี่ยงที่สินค้าจะสูญหายลดลงทั้งยังช่วยให้เกิดการกระจายสินค้าอย่างทั่วถึง ในส่วนของการตรวจสอบสถานะสินค้าสามาชิกสามารถตรวจสอบสถานะของสินค้าได้จากระบบได้เนื่องจากระบบเป็นระบบออนไลน์ทำให้สมาชิกสามารถตรวจสอบสถานะของสินค้าได้โดยไม่ต้องเสียเวลามาสอบถามกับทางร้านและหากสินค้ายังไม่ถูกยืมหรือจองสมาชิกก็ยังสามารถจองสินค้าได้ก่อนแล้วจึงค่อยมารับสินค้าภายหลังได้ภายในระยะเวลาที่กำหนด ในส่วนของระบบแสดงสถิติของสินค้าในระบบ ระบบจะแจ้งสถิติของสินค้าทั้งสินค้นที่ถูกยืม สินค้าที่ถูกจอง สินค้าที่สูญหายและสินค้าที่มีอยู่ในระบบทำให้ผู้ใช้และสมาชิกรับทราบถึงความเปลี่ยนแปลงของสินค้าภายในระบบอยู่ตลอดเวลา จุดด้อยของระบบจากข้อเสนอแนะของกลุ่มประชากรตัวอย่างและจากผลการใช้งาน ทำให้สามารถสรุปข้อด้อยของระบบได้  ระบบยังไม่มีฟังก์ชั่นที่ช่วยค้นหา การค้นหาข้อูมลในระบบเป็นไปได้ยากเมื่อข้อมูลมีจำนวนมาก และในส่วนของรายรับรายจ่าย เป็นเพียงการแสดงรายรับ-รายจ่าย ยังไม่มีการสรุปยอดรวมที่ได้ของรายรับรายจ่าย
        นอกจากจุดเด่นและจุดด้อยของระบบยังมีในด้านตรงตามความต้องการของผู้ใช้ด้านการทำงานได้ตามฟังก์ชันการทำงานด้านรูปลักษณ์และความง่ายต่อการใช้งานทั้งหมดอยู่ในระดับมาก เพราะระบบสามารถตอบสนองความต้องการของผู้ใช้ได้ทุกอย่างตามที่ผู้จัดทำได้ทำการวิเคราะห์และออกแบบระบบ ทำให้ผู้จัดทำได้เห็นถึงความสำคัญของการวิเคราะห์และออกแบบระบบเป็นอย่างมากเพราะในการออกแบบระบบทุกครั้งจะต้องนึกถึงความต้องการของผู้ใช้เป็นหลัก
12. ข้อเสนอแนะ
        1 )  ข้อเสนอแนะในการนำไปใช้
                1.1  ควรปฏิบัติตามข้อแนะนำที่มีในคู่มือการใช้งาน
                1.2  ควรเก็บประวัติของสมาชิก ข้อมูลสินค้า และข้อมูลการยืม-คืนที่มีการบันทึกไว้ ถึงแม้จะมีการยกเลิกการใช้งานก็ตาม เพื่อการรวบยอดรายรับ-รายจ่ายที่ถูกต้อง
                1.3  ควรใช้งานอย่างระมัดระวังเพราะหากบันทึกข้อมูลบางอย่างไปแล้วไม่สามารถลบหรือแก้ไขได้
        2 )  ข้อเสนอแนะเพื่อการวิจัยครั้งต่อไป
                2.1  ควรเพิ่มฟอร์มค้นหาสินค้า เพื่อให้สะดวกต่อผู้ใช้งานมากขึ้น
                2.2  ในส่วนของรายรับ-รายจ่ายควรเพิ่มระบบรวมรายรับ-รายจ่ายไว้ด้วยเพื่อให้เกิดความรวดเร็วและสะดวกต่อการใช้งาน
                2.3  ในการออกแบบระบบควรนึกถึงความต้องการของผู้ใช้เป็นส่วนใหญ่
 
13. บรรณานุกรม
บัญชา ปะสีละเตสัง.  พัฒนาเว็ปแอปพลิเคชั่น PHP ร่วมกับ MySQL และDreamweaver.  
            กรุงเทพฯ : ซีเอ็ดยูเคชั่น จำกัด (มหาชน),  2553.
ฝ่ายผลิตหนังสือตำราวิชาการคอมพิวเตอร์.  การวิเคราะห์และออกแบบระบบ.  กรุงเทพฯ :
            ซีเอ็ดยูเคชั่น จำกัด (มหาชน),  2551.
วิกิพีเดีย.  แคสเคดดิงสไตล์ชีตส์. (ออนไลน์).  สืบค้นวันที่ 23 ธันวาคม 2558.
          จาก : https://th.wikipedia.org/wiki/แคสเคดดิงสไตล์ชีตส์
______ภาษาพีเอชพี. (ออนไลน์).  สืบค้นวันที่ 23 ธันวาคม 2558.
          จาก : https://th.wikipedia.org/wiki/ภาษาพีเอชพี
โอภาส เอี่ยมสิริวงศ์.  การวิเคราะห์และออกแบบระบบ.  กรุงเทพฯ :
           ซีเอ็ดยูเคชั่น จำกัด (มหาชน),  2548.
Davery  Shafik and others.  แปลโดย ทวิร พานิชสมบัติ.  รวมเด็ดเคล็ดลับ 101 Tips & 
            Tricks PHP.  กรุงเทพฯ : ซีเอ็ดยูเคชั่น จำกัด (มหาชน),  2552.
 
14. ประวัติผู้จัดทำโครงการ
                                   
ชื่อ-สกุล
         นายพรรษลักษณ์ ศรีทา
เกิดเมื่อวันที่    22 กันยายน 2538
ที่อยู่ปัจจุบัน    22/1 ซอย 1 ถนนยันตรกิจโกศล ตำบลในเวียง อำเภอเมือง จังหวัดแพร่  54000
วุฒิการศึกษา   จบการศึกษาระดับประกาศนียบัตรวิชาชีพ (ปวช.) สาขางานเทคนิคคอมพิวเตอร์
                       ปัจจุบันกำลังศึกษาอยู่ในระดับประกาศนียบัตรวิชาชีพชั้นสูง (ปวส.)
                       สาขางานคอมพิวเตอร์ซอฟต์แวร์
อีเมล์             punsaluxtnc310@hotmail.com           
                                    
ชื่อ-สกุล         นายชาญณรงค์ เกียรติอำพนธ์
เกิดเมื่อวันที่    5 กันยายน 2538
ที่อยู่ปัจจุบัน    102 ถนน ร่องซ้อ ตำบลในเวียง อำเภอเมือง จังหวัดแพร่ 54000
วุฒิการศึกษา   จบการศึกษาระดับประกาศนียบัตรวิชาชีพ (ปวช.) สาขางานอิเล็คทรอนิกส์
                       ปัจจุบันกำลังศึกษาอยู่ในระดับประกาศนียบัตรวิชาชีพชั้นสูง (ปวส.)
                       สาขางานคอมพิวเตอร์ซอฟต์แวร์
เบอร์โทร         088-2235672
อีเมล์              channarong243@gmail.com
     
ลิงค์ Youtube vdo